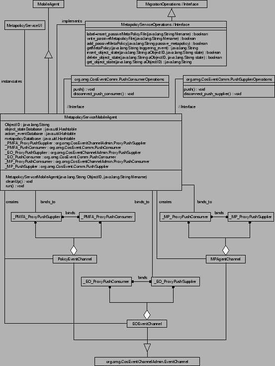
The class diagram of the Metapolicy Service Mobile Agent is shown in
figure
. It creates the additional event channels
and enforces the passive metapolicies.
For this purpose, it provides the functionality to integrate passive policies in the Metapolicy Database. The enforcement of the passive metapolicies is started with receiving a triggering event. The appropriate constraints are retrieved and then combined with logical AND. This constraint is encapsulated in a structured event, because the Constraint Interpreter expects one as parameter. The Constraint Interpreter is called for evaluating the constraint. Its result is sent back to the requesting object by a structured MP_decision event. This event contains either true or false. In case of no state information available, true is sent by default for not blocking the enforcement. The result of the Constraint Interpreter is sent by an event to the requesting object.
A user interface, which is not described here, is used to change passive metapolicies, or to change and query the states of objects.
The entries in the Object State Database are inserted and removed by
policies or the user interface. The events in the Action Event
Database are inserted by reception and deleted after sending the
answering MP_decision event. This has some unwanted drawbacks
which are described on page
.
As in the NoCScontrol, the structure of all events the agent receives or sends must be known.
Separate event channels are created by the Metapolicy Service Mobile Agent allowing other components to register with channels of their interest. Considering security concerns in the future make it possible that security relevant data is passed through the MPAgentChannel other data through the agent specific channels.